kube-proxy
每台机器上都运行一个 kube-proxy 服务,它监听 API server 中 service 和 endpoint 的变化情况,并通过 iptables 等来为服务配置负载均衡(仅支持 TCP 和 UDP)。
kube-proxy 可以直接运行在物理机上,也可以以 static pod 或者 daemonset 的方式运行。
kube-proxy 当前支持以下几种实现
- userspace:最早的负载均衡方案,它在用户空间监听一个端口,所有服务通过 iptables 转发到这个端口,然后在其内部负载均衡到实际的 Pod。该方式最主要的问题是效率低,有明显的性能瓶颈。
- iptables:目前推荐的方案,完全以 iptables 规则的方式来实现 service 负载均衡。该方式最主要的问题是在服务多的时候产生太多的 iptables 规则,非增量式更新会引入一定的时延,大规模情况下有明显的性能问题
- ipvs:为解决 iptables 模式的性能问题,v1.11 新增了 ipvs 模式(v1.8 开始支持测试版,并在 v1.11 GA),采用增量式更新,并可以保证 service 更新期间连接保持不断开
- winuserspace:同 userspace,但仅工作在 windows 节点上
注意:使用 ipvs 模式时,需要预先在每台 Node 上加载内核模块 nf_conntrack_ipv4, ip_vs, ip_vs_rr, ip_vs_wrr, ip_vs_sh 等。
# load module <module_name>
modprobe -- ip_vs
modprobe -- ip_vs_rr
modprobe -- ip_vs_wrr
modprobe -- ip_vs_sh
modprobe -- nf_conntrack_ipv4
# to check loaded modules, use
lsmod | grep -e ip_vs -e nf_conntrack_ipv4
# or
cut -f1 -d " " /proc/modules | grep -e ip_vs -e nf_conntrack_ipv4
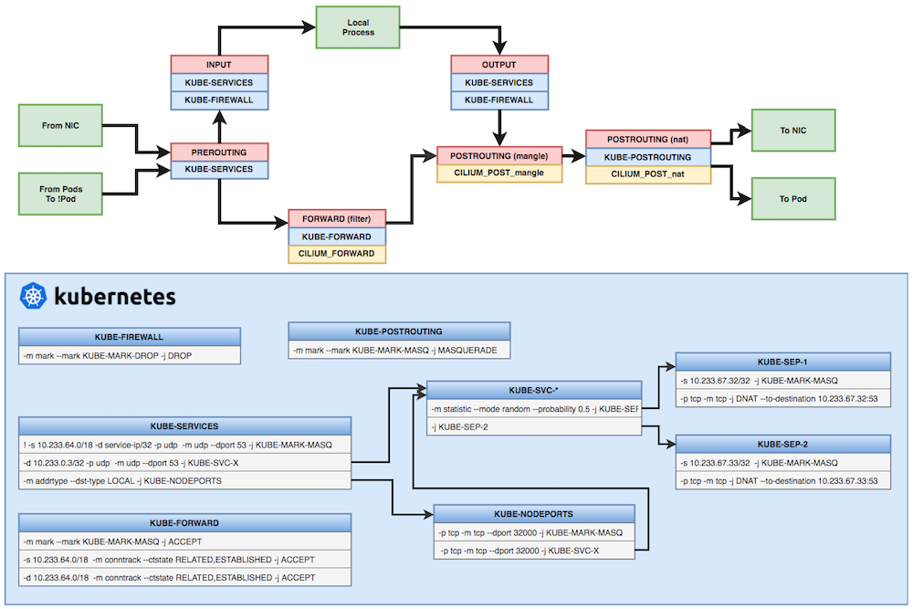
Iptables 示例

(图片来自cilium/k8s-iptables-diagram)
# Masquerade
-A KUBE-MARK-DROP -j MARK --set-xmark 0x8000/0x8000
-A KUBE-MARK-MASQ -j MARK --set-xmark 0x4000/0x4000
-A KUBE-POSTROUTING -m comment --comment "kubernetes service traffic requiring SNAT" -m mark --mark 0x4000/0x4000 -j MASQUERADE
# clusterIP and publicIP
-A KUBE-SERVICES ! -s 10.244.0.0/16 -d 10.98.154.163/32 -p tcp -m comment --comment "default/nginx: cluster IP" -m tcp --dport 80 -j KUBE-MARK-MASQ
-A KUBE-SERVICES -d 10.98.154.163/32 -p tcp -m comment --comment "default/nginx: cluster IP" -m tcp --dport 80 -j KUBE-SVC-4N57TFCL4MD7ZTDA
-A KUBE-SERVICES -d 12.12.12.12/32 -p tcp -m comment --comment "default/nginx: loadbalancer IP" -m tcp --dport 80 -j KUBE-FW-4N57TFCL4MD7ZTDA
# Masq for publicIP
-A KUBE-FW-4N57TFCL4MD7ZTDA -m comment --comment "default/nginx: loadbalancer IP" -j KUBE-MARK-MASQ
-A KUBE-FW-4N57TFCL4MD7ZTDA -m comment --comment "default/nginx: loadbalancer IP" -j KUBE-SVC-4N57TFCL4MD7ZTDA
-A KUBE-FW-4N57TFCL4MD7ZTDA -m comment --comment "default/nginx: loadbalancer IP" -j KUBE-MARK-DROP
# Masq for nodePort
-A KUBE-NODEPORTS -p tcp -m comment --comment "default/nginx:" -m tcp --dport 30938 -j KUBE-MARK-MASQ
-A KUBE-NODEPORTS -p tcp -m comment --comment "default/nginx:" -m tcp --dport 30938 -j KUBE-SVC-4N57TFCL4MD7ZTDA
# load balance for each endpoints
-A KUBE-SVC-4N57TFCL4MD7ZTDA -m comment --comment "default/nginx:" -m statistic --mode random --probability 0.33332999982 -j KUBE-SEP-UXHBWR5XIMVGXW3H
-A KUBE-SVC-4N57TFCL4MD7ZTDA -m comment --comment "default/nginx:" -m statistic --mode random --probability 0.50000000000 -j KUBE-SEP-TOYRWPNILILHH3OR
-A KUBE-SVC-4N57TFCL4MD7ZTDA -m comment --comment "default/nginx:" -j KUBE-SEP-6QCC2MHJZP35QQAR
# endpoint #1
-A KUBE-SEP-6QCC2MHJZP35QQAR -s 10.244.3.4/32 -m comment --comment "default/nginx:" -j KUBE-MARK-MASQ
-A KUBE-SEP-6QCC2MHJZP35QQAR -p tcp -m comment --comment "default/nginx:" -m tcp -j DNAT --to-destination 10.244.3.4:80
# endpoint #2
-A KUBE-SEP-TOYRWPNILILHH3OR -s 10.244.2.4/32 -m comment --comment "default/nginx:" -j KUBE-MARK-MASQ
-A KUBE-SEP-TOYRWPNILILHH3OR -p tcp -m comment --comment "default/nginx:" -m tcp -j DNAT --to-destination 10.244.2.4:80
# endpoint #3
-A KUBE-SEP-UXHBWR5XIMVGXW3H -s 10.244.1.2/32 -m comment --comment "default/nginx:" -j KUBE-MARK-MASQ
-A KUBE-SEP-UXHBWR5XIMVGXW3H -p tcp -m comment --comment "default/nginx:" -m tcp -j DNAT --to-destination 10.244.1.2:80
如果服务设置了 externalTrafficPolicy: Local 并且当前 Node 上面没有任何属于该服务的 Pod,那么在 KUBE-XLB-4N57TFCL4MD7ZTDA 中会直接丢掉从公网 IP 请求的包:
-A KUBE-XLB-4N57TFCL4MD7ZTDA -m comment --comment "default/nginx: has no local endpoints" -j KUBE-MARK-DROP
ipvs 示例
Kube-proxy IPVS mode 列出了各种服务在 IPVS 模式下的工作原理。

$ ipvsadm -ln
IP Virtual Server version 1.2.1 (size=4096)
Prot LocalAddress:Port Scheduler Flags
-> RemoteAddress:Port Forward Weight ActiveConn InActConn
TCP 10.0.0.1:443 rr persistent 10800
-> 192.168.0.1:6443 Masq 1 1 0
TCP 10.0.0.10:53 rr
-> 172.17.0.2:53 Masq 1 0 0
UDP 10.0.0.10:53 rr
-> 172.17.0.2:53 Masq 1 0 0
注意,IPVS 模式也会使用 iptables 来执行 SNAT 和 IP 伪装(MASQUERADE),并使用 ipset 来简化 iptables 规则的管理:
| ipset 名 | 成员 | 用途 |
|---|---|---|
| KUBE-CLUSTER-IP | All service IP + port | Mark-Masq for cases that masquerade-all=true or clusterCIDR specified |
| KUBE-LOOP-BACK | All service IP + port + IP | masquerade for solving hairpin purpose |
| KUBE-EXTERNAL-IP | service external IP + port | masquerade for packages to external IPs |
| KUBE-LOAD-BALANCER | load balancer ingress IP + port | masquerade for packages to load balancer type service |
| KUBE-LOAD-BALANCER-LOCAL | LB ingress IP + port with externalTrafficPolicy=local |
accept packages to load balancer with externalTrafficPolicy=local |
| KUBE-LOAD-BALANCER-FW | load balancer ingress IP + port with loadBalancerSourceRanges |
package filter for load balancer with loadBalancerSourceRanges specified |
| KUBE-LOAD-BALANCER-SOURCE-CIDR | load balancer ingress IP + port + source CIDR | package filter for load balancer with loadBalancerSourceRanges specified |
| KUBE-NODE-PORT-TCP | nodeport type service TCP port | masquerade for packets to nodePort(TCP) |
| KUBE-NODE-PORT-LOCAL-TCP | nodeport type service TCP port with externalTrafficPolicy=local |
accept packages to nodeport service with externalTrafficPolicy=local |
| KUBE-NODE-PORT-UDP | nodeport type service UDP port | masquerade for packets to nodePort(UDP) |
| KUBE-NODE-PORT-LOCAL-UDP | nodeport type service UDP port withexternalTrafficPolicy=local |
accept packages to nodeport service withexternalTrafficPolicy=local |
启动 kube-proxy 示例
kube-proxy --kubeconfig=/var/lib/kubelet/kubeconfig --cluster-cidr=10.240.0.0/12 --feature-gates=ExperimentalCriticalPodAnnotation=true --proxy-mode=iptables
kube-proxy 工作原理
kube-proxy 监听 API server 中 service 和 endpoint 的变化情况,并通过 userspace、iptables、ipvs 或 winuserspace 等 proxier 来为服务配置负载均衡(仅支持 TCP 和 UDP)。

kube-proxy 不足
kube-proxy 目前仅支持 TCP 和 UDP,不支持 HTTP 路由,并且也没有健康检查机制。这些可以通过自定义 Ingress Controller 的方法来解决。